产品与服务
人事管理服务
社会保险与住房公积金
员工派遣服务
员工关爱服务
健康管理服务
人力资源法律服务
助残就业服务
业务流程外包
岗位外包
基础岗位用工管理服务
中智e享人力资源数字化服务平台
档案数字化管理解决方案
研报与白皮书
全国政策简报
中智新闻
员工服务
阳光党建
中智采购
关于我们
公司介绍
品牌专区
中智北京招聘
首页
产品服务
人事管理服务
社会保险与住房公积金
员工派遣服务
员工关爱服务
健康管理服务
人力资源法律服务
助残就业服务
业务流程外包
岗位外包
基础岗位用工管理服务
中智e享人力资源数字化服务平台
档案数字化管理解决方案
研报与白皮书
全国政策简报
中智新闻
公司新闻
媒体聚焦
视频
员工服务
阳光党建
中智采购
关于我们
公司介绍
品牌专区
加入我们
首页
>
员工服务
>
员工在职服务篇
>
人事档案服务篇
>
证件办理
>
北京工作居住证(含港澳台人员)
>
个人工作居住证一般信息变更
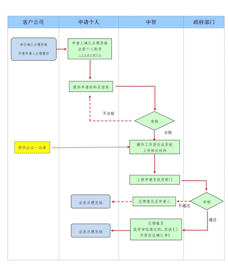
《北京市工作居住证》一般资料变更办理流程
2023-09-27
人才业务办理平台:
登录入口
上一篇:
下一篇: